El eje del “ciclo de vida y cadena de valor”
El eje “Ciclo de vida y cadena de valor” se utiliza para describir un activo en un punto particular en el tiempo durante su vida útil, desde su producción y hasta su desecho. En este eje, el activo se caracteriza por su estado en un momento particular y en una ubicación particular. Responde al estándar IEC62264.

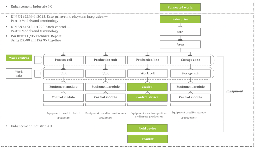
El eje “jerarquía”
El eje “Jerarquía” se basa en el modelo de arquitectura de referencia para una fábrica siguiendo las líneas del estándar ANSI/ISA 95 después convertidos en DIN EN 62264-1 (IEC 62264-1) y DIN EN 61512-1 (IEC 61512-1), que son respectivamente, los estándares para la integración TI y los sistemas de control. Para garantizar una consideración consistente en tantos sectores como sea posible desde la automatización de la fábrica discreta hasta la industria de procesos, los términos “empresa”, “centros de trabajo”, “estación” y “dispositivo de control” se han tomado de los estándares mencionados anteriormente.
Los siguientes niveles de jerarquía se han modificado y complementado para reflejar las necesidades de Industrie 4.0:
- “Mundo conectado” describe la relación entre un activo o combinación de activos (como una instalación o compañía) y otro activo o combinación de activos (otra instalación o compañía), en otras palabras, por ejemplo, una red de fábricas;
- “Dispositivo de campo” se ha agregado como un nivel jerárquico;
- “Producto” describe el producto con capacidad de comunicación que se fabricará como parte integral de un proceso de valor añadido de la Industria 4.0.

Conclusiones
RAMI 4.0 puede considerarse como un mapa para soluciones Industria 4.0, una orientación para trazar los requisitos de los diferentes sectores que junto con las normas nacionales e internacionales sirvan para definir y desarrollar la Industria 4.0. El modelo RAMI 4.0 impulsa también el trabajo colaborativo entre organizaciones. La llegada de nuevos habilitadores y tecnologías a la industria está comenzando a mejorar drásticamente la fabricación. Sin embargo, es necesario una buena estrategia de planificación en las inversiones. El modelo RAMI 4.0 puede ser el elemento clave para comprender toda la cadena de fabricación y suministro de los activos 4.0.
Juan Manuel Ferrer
Miembro Grupo Industria Conectada 4.0 ISA España
Bibliografía e información adicional.
http://www.plattform-i40.de/I40/Navigation/EN/InPractice/Online-Library/online-library.html
Figuras y gráficos:
Product Life Cycle, RAMI 4.0 © Plattform Industrie 4.0 and ZVEI